Sie befinden sich hier: Innovator for Software Architects > Überblick zu Innovator for Software Architects > Editoren für die objektorientierte Modellierung

Editoren für die objektorientierte Modellierung

Innovator for Software Architects stellt Ihnen verschiedene Diagrammeditoren, einen Spezifikationseditor und weitere Hilfsmittel für die Bearbeitung Ihres Projektes zur Verfügung.

Diagrammeditoren

Die folgenden Diagrammtypen können angezeigt und bearbeitet werden:

UML-Anwendungsfalldiagramme

Anwendungsfalldiagramme zeigen die Beziehungen zwischen Akteuren und einer Menge von Anwendungsfällen (use cases) des betrachteten Systems.

UML-Aktivitätsdiagramme

Aktivitätsdiagramme stellen die Vernetzung von elementaren Aktionen und deren Verbindungen mit Kontroll- und Datenflüssen grafisch dar und zeigen eine bestimmte Sicht auf die dynamischen Aspekte des modellierten Systems.

UML-Klassendiagramme

Klassendiagramme sind der zentrale Diagrammtyp der UML. Sie beschreiben die Klassen eines Systems, ihre Eigenschaften, Operationen und die Beziehungen zwischen den Klassen.

UML-Komponentendiagramme

Komponentendiagramme zeigen eine bestimmte Sicht auf die Struktur des modellierten Systems. Die Darstellung umfasst dabei typischerweise Komponenten mit deren Schnittstellen, und wie Komponenten über Abhängigkeitsbeziehungen und Konnektoren miteinander verbunden sind.

UML-Kompositionsstrukturdiagramme

Kompositionsstrukturdiagramme zeigen eine bestimmte Sicht auf die innere Struktur und die Interaktionsbeziehungen eines Classifiers. Im Unterschied zum Klassendiagramm bilden die Teile als Parts eine zur Laufzeit feste Strukturvorgabe, die einen bestimmten, auch quantitativen, Kontext der Parts definiert.

UML-Verteilungsdiagramme

Verteilungsdiagramme zeigen die Zuordnung von Artefakten, z.B. von Software-Komponenten, auf Hardware-Einheiten sowie die Kommunikationsverbindungen und Abhängigkeiten zwischen den Hardware-Einheiten.

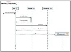
UML-Sequenzdiagramme

Sequenzdiagramme stellen eine Interaktion grafisch dar und beschrieben den Austausch von Nachrichten zwischen Kommunikationspartnern mittels Lebenslinien .

UML-Zustandsdiagramme

Zustandsdiagramme stellen einen endlichen Automaten grafisch dar und werden benutzt, um entweder das Verhalten eines Systems oder die zulässige Nutzung der Schnittstelle eines Systems zu spezifizieren.

Whiteboard-Diagramme

Whiteboard-Diagramme erlauben eine Visualisierung der Zusammenhänge zwischen Modellelementen, die ansonsten nur in unterschiedlichen Diagrammtypen visualisiert werden können.

Sonstige Editoren

Für bestimmte Funktionen stehen Spezialeditoren zur Verfügung, deren Oberfläche im Gegensatz zu Toolfenstern mehrfach aufgerufen werden kann.

Klassen- und Komponenteneditor

Alternativ zur Bearbeitung von Klassendiagrammen lassen sich die Struktur- und Verhaltensmerkmale von Klassen und Komponenten auch mit einem tabellarischen Editor bearbeiten.

Anforderungseditor

Anforderungen bilden die Grundlage eines jeden Entwicklungsprojekts, unabhängig davon, ob es sich um eine Neu- oder Weiterentwicklung handelt.

Spezifikationstexte zur Beschreibung von Modellelementen

Zu Innovator-Elementen können beschreibende Texte als Spezifikation hinterlegt werden, um diese dann z.B. in der Modelldokumentation zu nutzen.

Abhängigkeiteneditor

Der Abhängigkeiteneditor dient dem übersichtlichen und komfortablen Bearbeiten von Abhängigkeiten zwischen verschiedenen Elementen unabhängig von einem Diagramm.

Modellelemente vergleichen

Der Editor Modellelemente vergleichen dient dem Vergleich von Elementen aus dem aktuellen Modell oder aus dem aktuellen und einem anderen Modell. Für die übersichtliche Auswertung der Unterschiede stehen Filter zur Verfügung.

 

 

© 1986-2014 MID GmbH Nürnberg Deutschland. DIN EN 9001 zertifiziert. Alle Rechte vorbehalten.