Das Toolfenster Beamer unterstützt die flexible und transparente Abbildung von Elementen und kann vielfältig konfiguriert werden.
Das Toolfenster Beamer dient dazu,
Das Toolfenster unterstützt die rollenbasierte, flexible und transparente Abbildung von Elementen und kann vielfältig konfiguriert werden.
Um Abbildungsthemen konfigurieren zu können, benötigen Ihre Rolle das Verfahrensrecht Konfigurieren sowie Zugriff auf das Profil (Standard: Beamer Configuration), das den Abbildungstext (Textdefinition MappingDefinition) enthält. Dieses Profil darf nicht von einem anderen Benutzer reserviert sein.
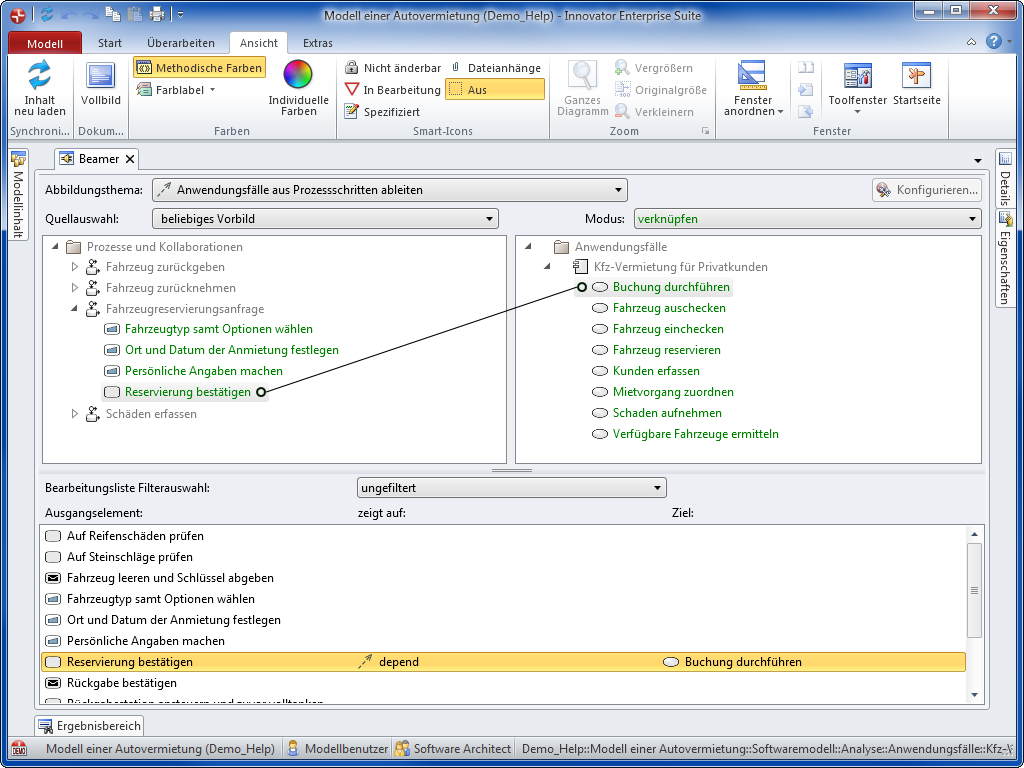
Abbildung: Toolfenster Beamer
Das Toolfenster Beamer besteht aus dem oberen Baumbereich und dem unteren Abbildungsbereich.
Auswahlliste Abbildungsthema
Hier wählen Sie das Abbildungsthema aus. Die Anzeige ist auf die aktuelle Rolle eingeschränkt.
Schaltfläche Konfigurieren...
Die Schaltfläche ist ausschließlich dann aktiv, wenn Ihre Rolle das Verfahrensrecht Konfigurieren hat.
Wenn im Modell kein Profil existiert, das den notwendigen Abbildungstext enthält, um Abbildungsthemen konfigurieren zu können, dann öffnet die Schaltfläche den Dialog Abbildungskonfiguration erstellen, in dem Sie den Abbildungstext in einem vorhandenen oder neuen Profil erstellen lassen können.
Wenn Ihre Rolle Zugriff auf ein Profil mit der Textdefinition MappingDefinition hat, dann erscheint der Dialog Abbildungen konfigurieren, in dem Sie Abbildungsthemen zusammenstellen können.
Auswahlliste Quellauswahl
Mit einer Auswahl außer beliebiges Vorbild schränkten Sie die angezeigten Elemente im Quellbereich ein.
Auswahlliste Modus
Der Modus schaltet zwischen den erstellenden CopyLink-, Copy- und Move-Abbildungen und den verbindenden CopyLink- und Link-Abbildungen um und erlaubt so eine bessere Steuerung.
Quellbereich
Im Quellbereich werden die Elemente der konfigurierten Quellwurzel des Abbildungsthemas angezeigt, die der Quellauswahl und dem Modus entsprechen.
Zielbereich
Im Zielbereich werden die Elemente der konfigurierten Zielwurzel des Abbildungsthemas angezeigt, die dem Modus entsprechen.
Auswahlliste Filterauswahl
Mit der Filterauswahl schränken Sie die Bearbeitungsliste ein, um z.B. veraltete oder neu hinzugekommene Beziehungen schneller zu finden.
Bearbeitungsliste
Die Bearbeitungsliste zeigt alle bestehenden Abbildungen des ausgewählten Themas.
An der Schriftfarbe können Sie den Modus der Abbildung erkennen.
Bei Selektion von Abbildungen (Mehrfachselektion möglich) werden im Abbildungsbereich die zugehörigen Kanten eingeblendet.
© 1986-2015 MID GmbH Nürnberg Deutschland. DIN EN 9001 zertifiziert. Alle Rechte vorbehalten.